とまとかんこんにちは!
とまとかんです♩
今回のテーマは「Suicaにポイント高還元でお得にチャージする方法【2026最新】」です!


JR東日本の交通系電子マネーであるSuica。
西日本以西の人には他の交通系電子マネーのほうが馴染みがあるかもしれませんが、日本全国Suicaさえあればたいていの電車は乗れます!



関西在住の我が家もモバイルSuicaをフル活用してるよ!
電車はもちろん、バスやコンビニ、スーパーやドラッグストアなど使える場所は多岐に渡るので、普段電車に乗らないという人にもオススメです!
そんなSuica、もちろん現金でもチャージできますが、1円たりとも還元されない上、駅でチャージ機に並ぶのも残高確認するのも面倒ですよね。
そこで本記事では、様々な方法を使ってSuicaにポイント高還元でお得にチャージする方法について徹底解説します!



2026年5月現在、最大2.5%還元でチャージできるよ!
それでは早速参ります!
WESTERポイントを貯めたい人には
ICOCAの利用もおすすめです◎
\ICOCA版はこちら/




ルートの変更履歴(タップで開く)
- 2024.1.25~
- Kyash→ANA Payへの還元率が0%となったので修正
- 2024.2.13~
- d払いのSuicaサービス開始のため追加
- au PAY⇒ANA Payへの還元率が0%となったので修正
- 2024.3.1~
- 毎月5と0のつく日にファミペイでPOSAカードを購入するとファミペイボーナスが+1.5%還元となるキャンペーン⇒1と5と0のつく日に変更
- 2024.3.21~
- Kyash→ANA Payへのチャージが終了したため、Kyashをバンドルカードに置き換えた新ルートに変更
- 2024.4.1~
- TOYOTA walletの1%還元が終了したため削除
- 2024.4.2~
- JAL Payがクレジットカードチャージに対応したため新ルートを追加
- 2024.4.24~
- バンドルカード⇒ANA Payへのチャージが不可となったためバンドルカードをRevolutに置き換えた新ルートに変更
- 2024.6.11~
- MastercardブランドのクレジットカードからRevolutへのチャージ手数料撤廃に伴い追記
- 2025.1.15~
- ファミペイからモバイルSuicaへチャージ可能となったため追記
- 2025.8.26~
- dカード以外に設定した電話料金合算払いの還元率が0%となったため修正
- 2025.12.1~
- VポイントカードPrime⇒JAL Payへのチャージがポイント還元対象外となったため修正
- 2025.12.19~
- JAL Pay → ANA Payほか (主要チャージ先)還元率0.5%⇒「還元率 0.1%」へ低下したため修正
- 2026.2.27~
- セブンイレブンでPOSAカード購入時にアプリ提示でセブンマイル0.5%還元へ
- 2026.3.1~
- 三井住友カードからJAL Payおよびau PAYへのチャージが、100万円修行(100万円利用で1万ポイント還元)のカウント対象外となったため削除
- 2026.3.29~
- VポイントカードPrime⇒ANA Payへのチャージがポイント還元対象外となったため修正
- 2026.4.1~
- ファミペイ「1・5・0のつく日」キャンペーンにおいてバニラVisaギフトカードが対象外となったため削除




当サイトで人気のチャージルート解説記事


\ファミペイ・au PAY・JAL Payチャージで最大1.0%還元/
Suicaを利用するメリット
チャージ方法を解説する前に、東日本在住者以外でもSuicaを利用するメリットを挙げます。
- クレジットカードで直接支払うよりも高還元
- モバイルSuicaなら24時間自宅でいつでもチャージできる
❶ クレジットカードで直接支払うよりも高還元


Suicaは日本全国で利用でき、電車やバス以外でもコンビニ、ドラッグストア、スーパーなど日常生活で使える場所は多岐にわたります。
これらの場所で、例えば、3.0%還元でチャージしたSuicaで支払いをすれば、クレジットカードで直接支払うよりもはるかに高還元です。
普段電車に乗らない人でも、高還元でチャージしたSuicaを持っておくことは大きなメリットがあります。
なお、セブンイレブンやローソンなどのコンビニやガストなどのファミリーレストランなど、一部店舗では三井住友カードのタッチ決済が7.0%還元と群を抜いています。






また、三菱UFJカードもセブンイレブンやローソンのほか、スシローやくら寿司、オーケーストアなどのスーパーマーケットで最大20%還元が可能です。


❷ モバイルSuicaなら24時間自宅でいつでもチャージできる


Suicaには、従来のカードタイプとスマホで利用するモバイルSuicaの2種類があります。
このうち、モバイルSuicaは、24時間自宅でいつでもチャージや残高確認が可能です。



現金チャージより高還元なのにいつでもどこでもチャージ自由なんて、いいことしかない…!
このように、東日本在住者でなくてもSuicaを利用するメリットは大いにあります。
それでは、具体的なSuicaに高還元でチャージする方法について詳しく解説していきます。
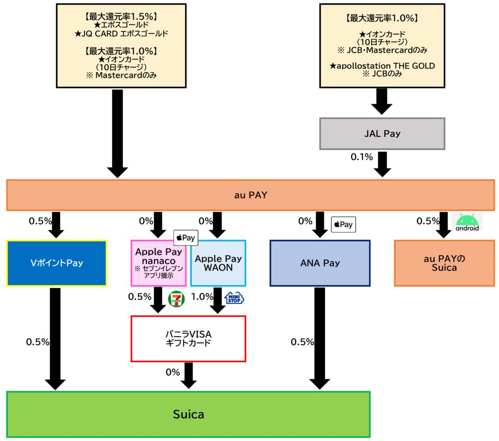
Suicaの高還元チャージルートの全体図
本記事更新時点での、Suicaにポイント高還元でチャージするルートをまとめました。


複雑そうに見えますが、使える決済手段は限られていると思うので、自分の使える範囲でルートを再現すればOKです♩
タップで解説に飛びます



決済手段ごとに、還元率の高い順に解説していくよ!
au PAY利用ルート(最大2.5%還元)


au PAYは、Suicaチャージルートで最高還元率となる2.5%還元でチャージが可能です。
ルート1:クレカ⇒au PAY⇒VポイントPay⇒モバイルSuicaチャージ(最大2.5%還元)
- エポスゴールドカード・JQ CARDエポスゴールドからau PAYへチャージ(最大1.5%)
- au PAYプリペイドカードからVポイントPayにチャージ(0.5%)
- VポイントPayからモバイルSuicaにチャージ(0.5%)
❶~❸の合計で最大2.5%還元です。
エポスゴールドカード・JQ CARD エポスゴールドは、通常還元率は0.5%ですが、年間100万円の利用で10,000ポイントが貰えるので、100万円ちょうどの利用で最大1.5%還元になります。
| 内訳 | 還元率 |
|---|---|
| ❶ 基本還元率 | 0.5% |
| ❷ 年間利用額に応じた ボーナスポイント | 50万円以上:2,500pt(+0.5%) or 100万円以上:10,000pt(+1.0%) |
| 合計 | 最大1.5%還元 |
エポスゴールドカードは年間利用額50万円以上で翌年以降永年無料になるので、50万円・100万円を頑張って使いたい人、いわゆる「修行中」の人にとっても修行がはかどりますね。
なお、これらの年会費を一切払うことなく、初年度から永年無料にする方法については下記で解説しています。


JR九州の新幹線や特急を利用する人は、新幹線が半額以下になるJRキューポ特典きっぷが使えるので、JQ CARDエポスゴールドでJRキューポを貯めるのもとてもおすすめです◎




2025年11月19日より、他社クレジットカードからVポイントPayへのチャージ手数料が無料になりました。
au PAYプリペイドカードからVポイントPayへのチャージ・およびVポイントPayからモバイルSuicaへのチャージもそれぞれ0.5%還元されるため、最終的に2.5%還元が可能です。
他のクレジットカードでも代用可能
au PAYにチャージできるクレジットカードは割とたくさんあるので、他の選択肢も広がります。
ただし、ポイント還元対象外のカードもあるので注意が必要です。


au PAYチャージのクレジットカードについては下記で解説しています。


以下におすすめのクレジットカードとポイント付与対象外のカードを挙げておきます。
| au PAYチャージ還元対象 | au PAYチャージ還元対象外 |
|---|---|
| エポスゴールドカード・JQ CARDエポスゴールド(最大1.5%還元) PayPayカード(Masterのみ):1.0% イオンカード(Mastercard®のみ):最大1.0% ※ 10日チャージ Amazon Mastercard au PAYゴールドカード:1.0% | au PAYカード 楽天カード リクルートカード DCカード MUFGカード NICOSカード UCカード TS CUBICカード |



チャージ可能でもポイント還元対象外のカードもあるから気をつけてね!
また、au PAYへのチャージは、au PAYゴールドカードは25万円/月、その他のカードは5万円/月となっているので注意してくださいね。
\ Mastercard®はau PAYチャージもポイント還元/
イオンカード公式サイト
ルート2:クレカ⇒au PAY⇒Apple PayのWAON/nanaco⇒バニラVISAギフトカード⇒モバイルSuicaチャージ(最大2.5%還元)
- エポスゴールドカード・JQ CARDエポスゴールドからau PAYへチャージ(最大1.5%)
- au PAYプリペイドカードからApple PayのWAONもしくはnanacoにチャージ(0%)※ 要Apple Pay
- WAONもしくはnanacoでバニラVISAギフトカードのPOSAカードを購入
- WAONならミニストップで1.0%還元
- nanacoならセブン‐イレブンで0.5%還元(セブン‐イレブンアプリを提示)
- バニラVISAギフトカードからモバイルSuicaにチャージ(0%)
❶~❹の合計で最大2.5%還元です。
バニラVISAギフトカードは、ミニストップやセブン‐イレブン店頭で購入できるPOSAカードで、モバイルSuicaのチャージに利用できることで人気です。




電子マネーWAONでミニストップでPOSAカードを購入すると、WAON POINTが1.0%還元されます。
ミニストップは店舗数が少ないため、セブン‐イレブンなら使えるという人は、nanacoで購入することで0.5%還元です。


2026年2月27日より、セブン‐イレブンでPOSAカード購入時にセブン‐イレブンアプリを提示すると、200円ごとにセブンマイルが1マイル貯まるようになりました。
セブンマイルはVポイントに等価交換も可能なので、とても使いやすいです。


ルート3:クレカ⇒au PAY⇒ANA Pay⇒モバイルSuicaチャージ(最大2.0%還元)
- エポスゴールドカード・JQ CARDエポスゴールドからau PAYへチャージ(最大1.5%)
- au PAYプリペイドカードからANA Payにチャージ(0%)※ 要Apple Pay
- ANA PayからモバイルSuicaにチャージ(0.5%)
❶~❸の合計で最大2.0%還元です。
先述したルート1・ルート2よりも還元率は0.5%下がりますが、VポイントではなくANAマイルが貯まる点・コンビニ店頭に行く必要がない点がメリットです。


ルート4:クレカ⇒au PAY⇒au PAYのSuica(最大2.0%還元)
- エポスゴールドカード・JQ CARDエポスゴールドからau PAYへチャージ(最大1.5%)
- au PAYのSuicaにチャージ(0.5%)※要Android
❶および❷の合計で最大2.0%還元です。
クレジットカードからau PAYにチャージ後、Androidの人はau PAYのSuicaとして利用することができます。
au PAYのアプリのみで完結するため、シンプルで分かりやすいのがメリットです。



au PAYのSuicaって何?!?!


au PAYのSuicaは、au PAY アプリ上にSuicaを発行し、au PAY 残高からSuica入金(チャージ)を行うことで、スマホをかざすだけで鉄道・バスやショッピングを利用いただけるサービスです。
au PAY 残高からのSuica入金(チャージ)を行うと、Pontaポイントが200円毎に1ポイントもらえます。
引用元:au PAY公式サイト
au PAYのSuicaとモバイルSuicaの違いは以下のとおりです。


au PAYのSuicaは定期券やグリーン券の購入ができないため、これらの機能を利用したい場合はモバイルSuicaを利用する必要があります。
ただし、既にモバイルSuicaアプリを利用している場合は、新規発行することなく、au PAY アプリでモバイルSuicaアプリと連携する事で、au PAY 残高からのチャージ等が可能となります。
Androidの人でau PAYからチャージしたい場合は、au PAYのSuicaの利用も検討しましょう。
JAL Payにチャージできるクレジットカードは以下のとおりです。


このうち、当サイトではポイント還元対象となるクレジットカードとして以下をおすすめしています。
- イオンカード(JCB・Mastercard)※ 10日チャージで1.0%還元
- ファミペイバーチャルカード
- イオンJMBカード(JMB WAON一体型)
詳細は下記で解説しています。




公式サイト イオンカード 公式キャンペーン
JAL Payを経由しなくても可
❶でJAL Payを経由せず、直接クレジットカードでau PAYにチャージすることもできます。
au PAYにチャージできるクレジットカードは以下で解説しています。


\Pontaアプリのダウンロードはこちら/
ANA Pay利用ルート(最大2.5%還元)


ANA Payを経由することで、au PAYと同じく最大2.5%還元が可能です。


ルート5:三井住友カード⇒Revolut⇒ANA Pay⇒モバイルSuicaチャージ(最大2.5%還元)
- 高還元クレジットカードからRevolutへチャージ(最大2.0%)
- 三井住友カード プラチナプリファードならRevolut経由で最大2.0%還元 ※ チャージ手数料1.7%
- 三井住友カード ゴールド(NL)ならRevolut経由で最大1.5%還元
- Oliveフレキシブルペイ プラチナプリファードならRevolut経由で最大2.0%還元
- RevolutからANA Payへチャージ(0%)
- ANA PayからモバイルSuicaにチャージ(0.5%)
❶~❸の合計で最大2.5%還元です。
❶から❷までの流れは下記で解説しています。


Revolutを経由する理由
RevolutからANA Payへのチャージはポイント還元対象外ですが、わざわざRevolutを経由させるのには理由があります。
以下のとおり、三井住友カードはANA Payチャージがポイント還元対象外とはっきり明示しています。


さらに、100万円修行のカウントも対象外です。


これらを回避するために、あえて還元率が0%であるRevolutを経由させる必要があります。


クレジットカードからのチャージは1.7%の手数料がかかる
Revolutの最大のデメリットとして、クレジットカードからのチャージに手数料1.7%が発生することが挙げられます。
したがって、Suicaチャージまでの合計還元率が1.7%を下回ってしまう場合は損をしてしまいます。
2024年6月11日より、Mastercardブランドのクレジットカードからのチャージ手数料1.7%が撤廃されました!
カード入金手数料について
引用元:Revolut公式サイト
- 日本国内で発行されたMastercardブランドのクレジットカードおよびデビットカードから、Revolut アカウントへ入金(チャージ)する際の手数料を廃止いたします。
これらを踏まえた上でのおすすめのクレジットカードについては下記で解説しています。


Oliveフレキシブルペイはデビットカード扱いなので手数料無料でチャージ可能
先述のとおり、クレジットカードからのチャージは1.7%の手数料がかかりますが、Oliveフレキシブルペイはデビットカード扱いなので手数料無料でチャージ可能です!



Olive利用者にはかなりの朗報だよね!
下記の記事で、プラチナプリファードを例とした三井住友カードとOliveフレキシブルペイの比較をしています。




ルート6:クレカ⇒ANA Pay⇒モバイルSuicaチャージ(最大2.0%還元)


- 高還元クレジットカードからANA Payへチャージ
- エポスゴールドカード・JQ CARDエポスゴールドなら最大1.5%還元
- ANA PayからモバイルSuicaにチャージ(0.5%)
❶および❷の合計で最大2.0%還元です。
ルート5で解説した三井住友カードやOliveフレキシブルペイはANA Payへのチャージがポイント還元対象外ですが、ポイント還元対象となるクレジットカードの場合は、Revolutを経由せず直接ANA Payにチャージできます◎
下記のカードは、ANA Payへのチャージがポイント還元対象です。
- エポスゴールドカード※ 年間100万円の利用で最大1.5%還元
- JQ CARDエポスゴールド※ 年間100万円の利用で最大1.5%還元
ルート1のau PAYチャージでも登場したエポスゴールドカード・JQ CARD エポスゴールドは、通常還元率は0.5%ですが、年間100万円の利用で10,000ポイントが貰えるので、100万円ちょうどの利用で最大1.5%還元になります。
| 内訳 | 還元率 |
|---|---|
| ❶ 基本還元率 | 0.5% |
| ❷ 年間利用額に応じた ボーナスポイント | 50万円以上:2,500pt(+0.5%) or 100万円以上:10,000pt(+1.0%) |
| 合計 | 最大1.5%還元 |
au PAY・ANA Payのどちらのチャージにも使えるのでおすすめのカードです。


JR九州の新幹線や特急を利用する人は、新幹線が半額以下になるJRキューポ特典きっぷが使えるので、JQ CARDエポスゴールドでJRキューポを貯めるのもとてもおすすめです◎






ルート7:クレカ⇒JAL Pay⇒ANA Pay⇒モバイルSuicaチャージ(最大1.6%還元)
- 高還元クレジットカードからJAL Payへチャージ
- イオンカードなら10日チャージで1.0%還元※JCB・Mastercardのみ
- apollostation THE GOLDなら1.0%還元
- JAL PayからANA Payにチャージ(0.1%)
- ANA PayからモバイルSuicaにチャージ(0.5%)
❶~❸の合計で最大1.6%還元です。
ANA Payは、JAL Payからもチャージすることができます。
JAL Payにチャージできるクレジットカードは以下のとおりです。


このうち、当サイトではポイント還元対象となるクレジットカードとして以下をおすすめしています。
- イオンカード(JCB・Mastercard)※ 10日チャージで1.0%還元
- apollostation THE GOLD
- ファミペイバーチャルカード
- イオンJMBカード(JMB WAON一体型)
詳細は下記で解説しています。




JAL PayからANA Payへのチャージは0.1%還元のため、合計で最大1.6%還元です。
公式サイト イオンカード 公式キャンペーン


d払い利用ルート(最大2.0%還元)


2024年2月13日より、d払いからモバイルSuicaにチャージできるサービスが開始しました。
ルート8:高還元クレジットカード⇒d払いのSuica(最大2.0%還元)
- d払いの支払い方法を電話料金合算払いに設定 ※ docomo・ahamo契約者のみ
- 電話料金合算払いのクレジットカードを自由に設定
- 例:三井住友カード プラチナプリファードなら最大2.0%還元
- d払いからモバイルSuicaにチャージ (0%)※ Androidのみ
- 支払い方法がdカードの場合のみ、+0.5%還元となります。
❶~❸の合計で最大2.0%還元です。
後述しますが、例えば三井住友カード プラチナプリファードはモバイルSuicaに直接チャージしてもポイント還元対象外です。
三井住友カードに限らず、モバイルSuicaへのチャージでポイント還元対象となるカードは限られていますが、d払いの電話料金合算払いを利用することで、あらゆるクレジットカードからのチャージおよびポイント還元が可能になります!


電話料金合算払いは、Amazonでの支払いでも非常に高還元となるためおすすめです。


d払いのSuicaは、条件が揃う人にはとても使いやすく高還元となるためおすすめの方法です。



期間限定ポイントが使えるのはかなり凄いよね!
dポイント増量キャンペーンで増量したdポイントを使ってチャージするのも賢い方法ですね◎


d払いのSuicaとモバイルSuicaの違いは以下のとおりです。


d払いのSuicaは定期券やグリーン券の購入ができないため、これらの機能を利用したい場合はモバイルSuicaを利用する必要があります。
ただし、既にモバイルSuicaアプリを利用している場合は、新規発行することなく、d払いアプリでモバイルSuicaアプリと連携することができます。


ファミペイ利用ルート(最大1.5%還元)


ファミペイは、最大1.5%還元でSuicaにチャージすることができます。
\ ファミペイチャージ上限が10万円/月/
ファミマカード公式サイト
\ 開催中 /
ファミペイアプリダウンロード後に会員登録を行い、右下の「サービス」→「ギフトを受け取る」から招待コードを入力すると100ポイントがもらえます。
期間:~2026年5月31日まで
招待コード:4i04xy7uj3l89puhj
ルート9:JCBカード⇒ファミペイ⇒バニラVISAギフトカード⇒モバイルSuicaにチャージ(最大1.5%還元)
- ファミペイにJCBカードでチャージ(最大1.0%)
- ファミリーマート店頭でバニラVISAギフトカードのPOSAカードを購入(0.5%)
- バニラVISAギフトカードからモバイルSuicaにチャージ(0%)
❶~❸の合計で最大1.5%還元です。
ファミリーマート店頭でPOSAカードを購入すると、ファミマポイントが0.5%還元されます。
さらに、クレジットカードからチャージしたファミペイを利用することで、クレジットカード分のポイントも加算されます。


ファミペイチャージでポイント還元対象となるクレジットカードは上記の記事で解説していますが、簡単にまとめると以下のとおりです。
| ファミペイチャージ還元対象 | ファミペイチャージ還元対象外 |
|---|---|
| ファミマカード:0.5% PayPayカード(JCBのみ):1.0% イオンカード(JCBのみ):最大1.0% ※ 10日チャージ apollostation THE GOLD(JCBのみ):1.0% 楽天銀行デビットカード(JCBのみ):1.0% | 楽天カード リクルートカード JCB CARD WなどJCBプロパーカード ビックカメラSuicaカード など |


これらのカードを利用することで、最大1.5%還元が可能となります。



我が家はイオンカードセレクトのJCBで10日にチャージしています◎




公式サイト イオンカードセレクト 公式キャンペーン
バニラVISAカードについては、ルート2で解説したとおりです。


高還元でチャージしたファミペイで購入することで、モバイルSuicaにお得にチャージすることができます。


ルート10:ファミペイから直接モバイルSuiceへのチャージが可能に


2025年1月15日より、ファミペイから直接モバイルSuicaにチャージが可能になりました。
- ファミペイにJCBカードでチャージ(最大1.0%)
- ファミペイからモバイルSuicaにチャージ(0%)※ ファミペイ翌月払いなら0.5%還元
❶および❷の合計で最大1.5~1.0%還元です。
通常、ファミペイからモバイルSuicaへのチャージは0%還元ですが、「ファミペイ翌月払い」を利用してチャージすると0.5%のファミマポイントが還元されます。
ただし、ファミペイ翌月払いは、クレジットカードやローンと同様に信用情報機関としてCICを利用しています。
万が一延滞をしてしまったりすると今後ローンを組めなくなったりと何らかの悪影響がある可能性もゼロではないので、ファミペイ翌月払いは万人におすすめできるサービスとは言えません。



我が家も翌月払いは使っていないよ!
当サイトでも積極的におすすめはしていませんが、今後ローン等を組む予定がない・延滞の可能性もないという人は0.5%還元上乗せにチャレンジしてみても良いでしょう◎
チャージ方法は以下のとおりです。




高還元クレジットカードルート(最大2.0%還元)






出典:三井住友カード・エポスカード及びリクルートカード公式サイト
プリペイド決済サービスへのチャージを経由せず、シンプルにクレジットカードを利用するルートです。
還元率は少し落ちますが、それでも最大2.0%還元が可能なので、手間が少なく分かりやすいのがメリットです。
ルート11:高還元クレジットカードで直接チャージ(最大2.0%還元)
シンプルに、クレジットカード1枚で直接チャージする方法です。
- 高還元クレジットカードでモバイルSuicaにチャージ
- 三井住友カード プラチナプリファードなら最大2%・ゴールド(NL)なら1.5%還元 ※Google PayのSuica限定
- エポスゴールドカード・JQ CARDエポスゴールドなら最大1.5%還元
- VIEWカードなら1.5%還元
- リクルートカードなら1.2%還元
Suicaにチャージできるクレジットカードは割とたくさんありますが、ポイント還元対象外となっているカードも多いです。
ここでは、クレジットカード1枚でポイント還元を受けられるカードについて、詳しく解説していきます。
❶ 三井住友カード プラチナプリファード:最大2.0%還元・ゴールド(NL):最大1.5%還元




出典:三井住友カード公式サイト
三井住友カード プラチナプリファードの通常還元率は1.0%、三井住友カード ゴールド(NL)の通常還元率は0.5%ですが、それぞれ100万円利用することで10,000ポイントが獲得できます。


したがって、100万円ちょうど利用した場合の最大還元率は、三井住友カード プラチナプリファードは2.0%、ゴールド(NL)は1.5%です。
これらのカード1枚でチャージする場合、注意するべきことは、ポイント還元されるのはGoogle Pay でのモバイルSuicaへのチャージのみということです。


Androidのスマホでは、Google PayでもSuicaを利用することができます。
Google PayのSuicaとモバイルSuicaの違いは以下のとおりです。


Google PayのSuicaは定期券やグリーン券の購入ができないため、これらの機能を利用したい場合はモバイルSuicaを利用する必要があります。
ただし、既にモバイルSuicaアプリを利用している場合は、新規発行することなく、Google PayアプリでモバイルSuicaアプリと連携する事で、Googleアカウントに登録しているクレジットカードからのチャージ等が可能となります。
Androidの人でクレジットカード1枚でチャージをしたい場合は、Google PayのSuicaの利用も検討しましょう。
❷ エポスゴールドカード・JQ CARDエポスゴールド:最大1.5%還元




出典:エポスカード公式サイト
先述したau PAY・ANA Payへのチャージでも登場した、エポスゴールドカード・JQ CARDエポスゴールドです。
通常還元率は0.5%ですが、年間100万円の利用で10,000ポイントが貰えるので、100万円ちょうどの利用で最大1.5%還元になります。
| 内訳 | 還元率 |
|---|---|
| ❶ 基本還元率 | 0.5% |
| ❷ 年間利用額に応じた ボーナスポイント | 50万円以上:2,500pt(+0.5%) or 100万円以上:10,000pt(+1.0%) |
| 合計 | 最大1.5%還元 |
エポスゴールドカード・JQ CARD エポスゴールドともに年会費がかかりますが、条件達成で無料にすることは可能です。
- エポスゴールドカード:通常5,000円
- 年間利用額50万円以上で翌年以降永年無料
- JQ CARD エポスゴールド:通常5,000円
- 初年度年会費無料、1度でも利用すれば翌年も無料
なお、これらの年会費を一切支払わずに永年無料にする方法は以下で解説しています。


三井住友カード ゴールド(NL)はVポイント、エポスゴールドカードはエポスポイント、JQ CARD エポスゴールドはJRキューポが貯まります。
JR九州の新幹線や特急を利用する人は、新幹線が半額以下になるJRキューポ特典きっぷが使えるので、JQ CARDエポスゴールドでJRキューポを貯めるのもとてもおすすめです◎




❸ ビューカード(1.5%還元)


ビューカードは、JR東日本グループが発行している、Suica・鉄道などが便利におトクに使えるクレジットカードです。
貯まるポイントはJREポイントで、1ポイント=1円でSuicaにチャージすることができます。
- モバイルSuica・カードタイプのSuica・クレジットカード付帯のSuica全てにオートチャージで1.5%還元
- モバイルSuicaなら手動チャージでも1.5%還元
- モバイルSuica定期券5%還元
- モバイルSuicaグリーン券5%還元
- えきねっとの新幹線eチケットで、チケットレス乗車をすると5%還元
- JRE POINT加盟店でカード提示すると100円(税抜) につきJRE POINTが1ポイント貯まる
このように、Suicaにチャージしたい人はもちろんお得ですが、定期券やグリーン券、新幹線を利用する人は5%還元と業界最高レベルと言っても良いレベルの還元率です。



モバイルSuicaは手動チャージでも1.5%還元だから、東日本在住でなくても問題なく利用できるよ!
ビューカードには様々な種類がありますが、主要なものをまとめました。(ゴールドカードを除く)
| 年会費 | 基本還元率 | Suicaチャージ 還元率 | その他特典 | |
|---|---|---|---|---|
| ビューカード スタンダード | 524円 | 0.5% | 1.5% | 定期券一体型 |
| JRE CARD | 524円 (初年度無料) | 0.5% | 1.5% | JRE CARD優待店でのお買い物で3.5%還元 |
| ルミネカード | 1,048円 (初年度無料) | 0.5% | 1.5% | ルミネ・ニュウマン・アイルミネがいつでも5%OFF |
| ビックカメラSuicaカード | 初年度無料 ※ 年1回の利用で次年度も無料 | 1.0% ※ ビックポイント0.5%+JRE POINT0.5% | 1.5% | ビックカメラで最大11.5%還元 |
| JALカードSuica | 2,200円 (初年度無料) | 0.5% | 1.5% | JRE POINTはJALマイルに交換できる |
Suicaチャージのみが目的でビューカードを作る場合、よほど頻繁に駅ビルを利用するなどの条件を除けば、ビックカメラSuicaカードを選んでおけば間違いありません。
\ビックカメラは株主優待もお得です/


❹ リクルートカード(1.2%還元)


リクルートカードは、年会費無料でどこでも常時1.2%と高還元の上、モバイルSuicaへのチャージがポイント還元対象となる貴重なクレジットカードです。


ただし、JCBブランドのみ還元率が0.75%になるため、モバイルSuicaのチャージが目的の場合は、VISAもしくはMastercardブランドがおすすめです。
2022年2月16日(水)より、リクルートカード(JCB)の電子マネーチャージご利用分のポイント還元率が0.75%へ変更となります。
引用元:リクルートカード公式サイト
還元上限は月に3万円までですが、リクルートカードは異なるブランドで複数枚保有することもできます。
複数枚のリクルートカードをご利用されている場合
引用元:リクルートカード公式サイト
それぞれのカードで、月間30,000円までがポイント加算の対象となります。
年会費は無料なので、複数枚保有して還元上限額を上げるのも1つの手です◎


公式サイト リクルートカード(JCB)公式キャンペーン
公式サイト リクルートカード(VISA/Mastercard)公式キャンペーン
リクルートカードはAmazonギフトカードも1.7%還元で購入できます◎


参考:モバイルICOCAはJ-WESTカードで1.5%還元






JR西日本の電子マネーはSuicaではなくICOCAですが、JR西日本のポイントであるWESTERポイントがかなりお得なキャンペーンを連発しています。
Suicaと同じくICOCAも全国で使えるので、西日本在住の人はICOCAメインで利用するのもおすすめです◎
ICOCA版のチャージルートは以下で解説しています。




2026年はWESTERポイント×J-WESTカードがかなりお得なので、新幹線などよく利用する人はぜひチェックしてくださいね◎
WESTERポイントのキャンペーン・J-WESTカードの選び方などの詳細は下記で解説しています。





我が家もJ-WESTカードで関西~九州間をお得に帰省しているよ!
【新幹線63%OFFで帰省🚅】
— とまとかん@おうちでお金を育てる暮らし (@tomatocan64) January 2, 2026
急遽、明日から関西⇔九州間で帰省することに❣
WESTER㌽とJRキューポを駆使して全額㌽で予約完了しました◎
元値24,160円が8,940ptに!約63%OFF🔥
【内訳】
・WESTERポイント:3,940pt
・JRキューポ:5,000pt
1⃣新大阪~博多:WESTER㌽超特典きっぷ… https://t.co/BZVHSgREys pic.twitter.com/qTuIT8Ww7h
\ 紹介でさらに1,000pt/
J-WESTカード公式サイト
楽天ペイ利用ルート(0.5%還元)


ルート7でau PAY、ルート8でd払いのSuicaについて解説しましたが、楽天ペイもSuicaを発行することができます。
ルート12:楽天カード⇒楽天ペイのSuica(0.5%還元)
- 楽天ペイアプリに登録している楽天カードからSuicaへチャージ(0.5%還元)
au PAY・d払いのSuicaはAndroid端末のみの機能でしたが、楽天ペイのSuicaはAndroid・iphoneどちらも利用できます。
楽天ペイアプリに登録している楽天カードからのチャージで、楽天ポイントが0.5%還元されます。
楽天ペイのSuicaとモバイルSuicaの違いは以下のとおりです。


楽天ペイのSuicaは定期券やグリーン券の購入ができないため、これらの機能を利用したい場合はモバイルSuicaを利用する必要があります。
ただし、既にモバイルSuicaアプリを利用している場合は、新規発行することなく、楽天ペイアプリでモバイルSuicaアプリと連携する事で、楽天カードからのチャージ等が可能となります。
楽天カードからモバイルSuicaに直接チャージしてもポイント還元はないので、楽天ポイントの還元を受けたい場合は楽天ペイのSuicaを利用する必要があります。
\ 楽天市場は常時ポイント3倍/
楽天カード公式サイト
Suicaに高還元でお得にチャージする方法まとめ
今回は、Suicaに高還元でお得にチャージする方法について解説しました。


還元率順にまとめます。
タップで解説に飛びます
使えるクレジットカードや決済手段も人それぞれ。
自分に合ったチャージ方法を見つけて、Suicaをもっとお得に利用してくださいね♩
それでは今回は以上となります。



またね!



















